Implementing Passkeys Authentication in Rust with Axum

Introduction

As a developer learning web programming and authentication in Rust, I recently undertook the challenge of implementing WebAuthn Passkeys using the Axum web framework. In this post, I'll share my experience building a basic Passkey authentication system from scratch, without relying on full-featured WebAuthn library crates.

To keep things concise, I’ve included simplified code snippets for key components. The full implementation is available in my GitHub repository.

Understanding WebAuthn and

Passkeys

WebAuthn is a W3C standard for passwordless authentication that uses public-key cryptography. The private keys are stored securely on user devices while public keys remain on servers. WebAuthn supports both platform authenticators (like Windows Hello or Touch ID) and roaming authenticators (like security keys).

Passkeys extend WebAuthn by adding seamless account recovery through cloud-synced credentials. They integrate with platform authenticators like Google Password Manager or Apple Keychain, enabling users to authenticate using biometrics or PINs across their devices. This implementation is built on the FIDO2 protocol, which standardizes the authentication flow and user interface.

The WebAuthn Flow

WebAuthn authentication involves two main phases: registration and authentication. Let's examine how each phase works and then implement them.

Registration Flow

During registration, the server first generates a cryptographic challenge and sends it to the client along with registration options. The client then requests its authenticator to create a new key pair and generate an attestation object containing the public key. This attestation object is sent back to the server, which verifies it and stores the public key for future authentication.

The attestation object returned by the authenticator contains authenticator data (including the new public key) and an attestation statement that provides information about the authenticator itself. This allows the server to verify the authenticator's authenticity and securely obtain the user's public key.

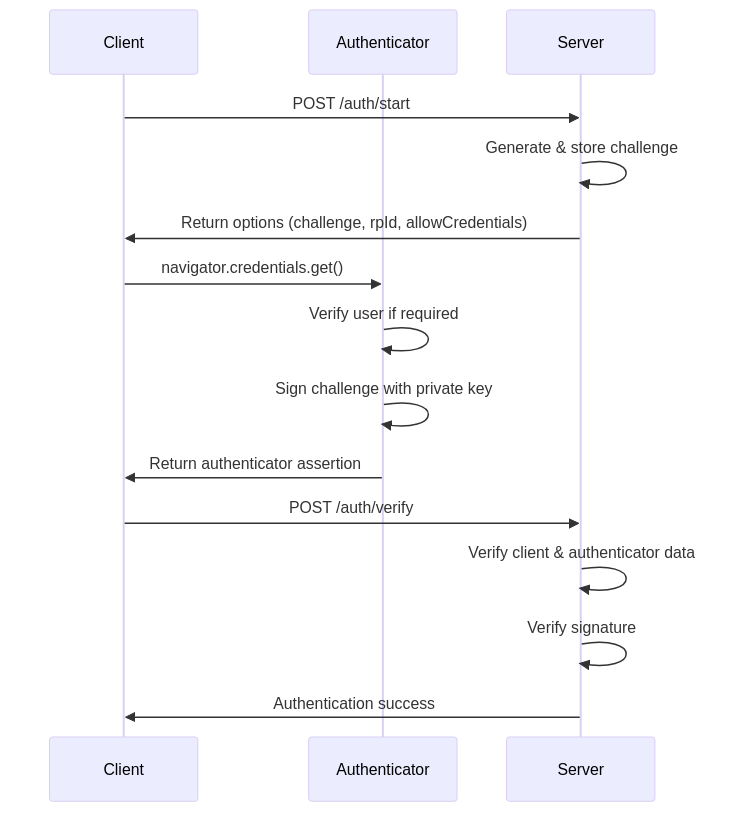
Authentication Flow

The authentication process begins with the server generating a new challenge. The authenticator then signs this challenge using the user's private key, and the server verifies the signature using the stored public key.

Client-Side Implementation

The client-side implementation handles both registration and authentication flows using the WebAuthn browser APIs. Let's walk through each process step by step.

Registration Implementation

The registration process begins by requesting options from the server. This establishes the parameters for creating a new credential:

const response = await fetch('/register/start', {
    method: 'POST',
    headers: { 'Content-Type': 'application/json' },
    body: JSON.stringify(username)
});
const options = await response.json();

The server responds with registration options that specify how the credential should be created. Here are the key parameters:

{
    "challenge": "base64url-encoded-random-bytes",
    "rp_id": "example.com",
    "user": {
        "id": "user-uuid",
        "name": "username"
    },
    "authenticatorSelection": {
        "authenticatorAttachment": "platform",
        "residentKey": "required"
    }
}

The challenge is a one-time cryptographic value that prevents replay attacks. The rp_id binds the credential to our domain for phishing protection, while the user.id provides a stable identifier for the credential. The authenticatorSelection parameters determine how the credential will be stored and used.

With these options, we can create the credential using the WebAuthn API:

const credential = await navigator.credentials.create({
    publicKey: {
        challenge: base64URLToBuffer(options.challenge),
        rp: { id: options.rp_id },
        user: {
            id: base64URLToBuffer(options.user.id),
            name: options.user.name
        }
    }
});

This code triggers the authenticator to generate a new key pair. In principle, the private key never leaves the authenticator, while the public key is included in the response. We then send this response back to the server:

await fetch('/register/finish', {
    method: 'POST',
    headers: { 'Content-Type': 'application/json' },
    body: JSON.stringify({
        id: credential.id,
        rawId: bufferToBase64URL(credential.rawId),
        response: {
            attestationObject: bufferToBase64URL(credential.response.attestationObject),
            client_data_json: bufferToBase64URL(credential.response.clientDataJSON)
        },
        user_handle: options.user.id
    })
});

The server will verify this response and store the public key for future authentications.

Authentication

Implementation

The authentication flow follows a similar pattern but focuses on proving possession of an existing credential. We start by requesting authentication options:

const response = await fetch('/auth/start', { method: 'POST' });
const options = await response.json();

The server provides a challenge and information about accepted credentials:

{
    "challenge": "base64url-encoded-random-bytes",
    "rp_id": "example.com",
    // Sending "allow_credentials" is optional for discoverable credentials.
    "allow_credentials": [
        {
            "type": "public-key",
            "id": "credential-id"
        }
    ]
}

Using these options, we ask the authenticator to sign the challenge with the private key:

const assertion = await navigator.credentials.get({
    publicKey: {
        challenge: base64URLToBuffer(options.challenge),
        rpId: options.rp_id,
        allowCredentials: options.allow_credentials.map(cred => ({
            id: base64URLToBuffer(cred.id),
            type: cred.type
        }))
    }
});

The authenticator will prompt the user for consent (and potentially biometric verification) before signing. We then send the signed assertion to the server:

await fetch('/auth/verify', {
    method: 'POST',
    headers: { 'Content-Type': 'application/json' },
    body: JSON.stringify({
        id: assertion.id,
        response: {
            signature: bufferToBase64URL(credential.response.signature),
            authenticator_data: bufferToBase64URL(credential.response.authenticatorData),
            client_data_json: bufferToBase64URL(credential.response.clientDataJSON),
            user_handle: bufferToBase64URL(credential.response.userHandle)
        }
    })
});

Server Implementation in

Rust

The server side of our WebAuthn implementation handles credential storage, challenge generation, and cryptographic verification. Our Axum-based implementation is organized into focused modules that handle different aspects of the authentication process:

src/
├── main.rs              # Server setup and routing
├── passkey.rs           # Module definitions
└── passkey/
    ├── attestation.rs   # Attestation verification
    ├── auth.rs          # Authentication handling
    └── register.rs      # Registration handling

The attestation module verifies new credentials during registration, the auth module handles login attempts, and the register module manages the credential creation process.

State Management

Before diving into the handlers, let's look at how we manage server-side state:

#[derive(Clone)]
pub(crate) struct AppState {
    store: ArcMutexAuthStore>>,
    config: AppConfig,
}

This structure provides thread-safe access to our storage and configuration. The AuthStore handles both temporary challenges and permanent credentials:

#[derive(Default)]
struct AuthStore {
    challenges: HashMapString, StoredChallenge>,
    credentials: HashMapString, StoredCredential>,
}

For a production environment, you'd replace these HashMaps with proper databases - perhaps Redis for challenges and PostgreSQL for credentials.

Registration Handler

Implementation

The registration process consists of two main functions. The start_registration function creates a new user identity and challenge, preparing the server side for credential creation:

async fn start_registration(
    State(state): StateAppState>,
    Json(username): JsonString>,
) -> JsonRegistrationOptions> {
    // Generate challenge and create user info
    let challenge = generate_challenge();

    let user_info = PublicKeyCredentialUserEntity {
        id: Uuid::new_v4().to_string(),
        name: username.clone(),
        display_name: username.clone(),
    };

    // Store challenge for verification
    let stored_challenge = StoredChallenge {
        challenge: challenge.clone(),
        user: user_info.clone(),
        timestamp: SystemTime::now()...
    };

    let mut store = state.store.lock().await;
    store
        .challenges
        .insert(user_info.id.clone(), stored_challenge);

    // Return registration options
    Json(RegistrationOptions {
        challenge: URL_SAFE.encode(&challenge),
        rp_id: state.config.rp_id.clone(),
        // ...other options
    })
}

The finish_registration function processes the authenticator's response, verifying the attestation and storing the new credential:

async fn finish_registration(
    State(state): StateAppState>,
    Json(reg_data): JsonRegisterCredential>,
) -> Result'static str, (StatusCode, String)> {
    let mut store = state.store.lock().await;

    // Verify the challenge and client data
    verify_client_data(&state, &reg_data, &store).await?;

    // Extract the public key from attestation
    let public_key = extract_credential_public_key(&reg_data, &state)?;

    // Store credential with user info
    let credential_id = base64url_decode(&reg_data.raw_id)?;
    let stored_user = store.challenges.get(&reg_data.user_handle)?.user.clone();

    store.credentials.insert(
        reg_data.raw_id.clone(),
        StoredCredential {
            credential_id,
            public_key,
            counter: 0,
            user: stored_user,
        },
    );

    // Remove used challenge
    store.challenges.remove(&reg_data.user_handle);

    Ok("Registration successful")
}

This function performs several critical security checks:

  • Verifies that the client data matches expectations (challenge, origin, operation type)

  • Extracts and verifies the public key from the attestation object

  • Stores the credential with associated user information

  • Removes the used challenge to prevent replay attacks

Authentication Handler

Implementation

The authentication process also uses two main functions. The start_authentication function generates a new challenge for an authentication attempt:

async fn start_authentication(
    State(state): StateAppState>
) -> JsonAuthenticationOptions> {
    // Generate new challenge
    let challenge = generate_challenge();

    // Create auth ID for this session
    let auth_id = Uuid::new_v4().to_string();

    // Store challenge for verification
    let stored_challenge = StoredChallenge {
        challenge: challenge.clone(),
        user: Default::default(),
        timestamp: SystemTime::now()...
    };

    let mut store = state.store.lock().await;
    store.challenges.insert(auth_id.clone(), stored_challenge);

    // Return auth options
    Json(AuthenticationOptions {
        challenge: URL_SAFE.encode(&challenge),
        rp_id: state.config.rp_id.clone(),
        // ... other options
    })
}

The verify_authentication function processes the authenticator's signed assertion, verifying the signature and associated data:

async fn verify_authentication(
    State(state): StateAppState>,
    Json(auth_response): JsonAuthenticatorResponse>,
) -> Result'static str, (StatusCode, String)> {
    // Verify client data
    let client_data = ParsedClientData::from_base64(&auth_response.response.client_data_json)?;
    client_data.verify(&state, &stored_challenge.challenge)?;

    // Verify authenticator data
    let auth_data = AuthenticatorData::from_base64(&auth_response.response.authenticator_data)?;
    auth_data.verify(&state)?;

    // Verify signature
    let credential = store.credentials.get(&auth_response.id)?;
    let public_key = UnparsedPublicKey::new(verification_algorithm, &credential.public_key);
    public_key.verify(&signed_data, &signature)?;

    Ok("Authentication successful")
}

This function performs three main security checks:

  • Verifies the client data (challenge, origin, operation type)

  • Validates the authenticator data (RP ID hash, user presence, verification status)

  • Verifies the signature using the stored public key

If these verifications are successful, a session can be created and the user is regarded as logged in.

WebAuthn Data

Structures and API Formats

Having seen both the client and server implementations, it's important to understand how they communicate with each other. While the WebAuthn standard precisely defines how browsers interact with authenticators, it doesn't specify how WebAuthn data should be transmitted between clients and servers. This gives implementations flexibility in designing their API formats.

Data Flow and

Transformations

The WebAuthn API deals with binary data in ArrayBuffer format, but this needs to be transformed for client-server communication:

Our implementation makes several key design choices for data transport:

  • Uses JSON format for easy parsing and debugging

  • Base64url-encodes binary data for safe transport in JSON

  • Renames fields to match language conventions (camelCase in JS, snake_case in Rust)

  • Omits optional fields to simplify the implementation

  • Makes some optional fields required where it helps our implementation

Registration Data Structures

Standard WebAuthn Interfaces

The browser's navigator.credentials.create() accepts PublicKeyCredentialCreationOptions:

PublicKeyCredentialCreationOptions {
    challenge: BufferSource,    // Random bytes to prevent replay attacks
    rp: {
        id: string,      // Domain name for phishing protection
        name: string     // Display name for the service
    },
    user: {
        id: BufferSource,     // Stable identifier for the user
        name: string,         // Username (can change)
        displayName: string   // User's full name or display name
    },
    // Allowed public key parameters
    pubKeyCredParams: [{
        type: "public-key",   // Currently only "public-key" is supported
        alg: number          // Cryptographic algorithm identifier
    }],
    // Optional authenticator preferences
    authenticatorSelection?: {
        authenticatorAttachment?: "platform" | "cross-platform",
        residentKey?: "required" | "preferred" | "discouraged",
        userVerification?: "required" | "preferred" | "discouraged"
    },
    timeout?: number    // Operation timeout in milliseconds
}

And returns AuthenticatorAttestationResponse:

AuthenticatorAttestationResponse {
    clientDataJSON: ArrayBuffer,    // JSON containing challenge, origin, and type
    attestationObject: ArrayBuffer  // CBOR-encoded attestation data
}

Our Implementation's API

Format

Our server's /register/start endpoint returns:

{
    "challenge": "base64url-encoded-random-bytes",
    "rp_id": "example.com",
    "user": {
        "id": "user-uuid",      // String UUID for easier handling
        "name": "username"
    },
    "authenticatorSelection": {
        "authenticatorAttachment": "platform",  // Prefer platform authenticators
        "residentKey": "required"               // Require discoverable credentials
    }
}

And our /register/finish endpoint accepts:

{
    "id": "credential-id",      // Base64url credential identifier
    "rawId": "base64url-encoded-credential-id",
    "response": {
        "attestationObject": "base64url-encoded-attestation-object",
        "client_data_json": "base64url-encoded-client-data"
    },
    "user_handle": "user-uuid"  // Links credential to user account
}

Design choices for registration:

  • Base64url-encode all binary data (challenge, credential ID, attestation object)

  • Use string UUID for user.id instead of binary format

  • Require platform authenticators and resident keys for better UX

  • Add explicit user_handle to maintain credential-user connection

  • Omit timeout and other optional fields for simplicity

Authentication Data

Structures

Standard WebAuthn

Interfaces

The browser's navigator.credentials.get() accepts PublicKeyCredentialRequestOptions:

PublicKeyCredentialRequestOptions {
    challenge: BufferSource,    // Random bytes to prevent replay attacks
    rpId?: string,          // Optional domain name restriction
    allowCredentials?: [{   // Optional list of allowed credentials
        type: "public-key",
        id: BufferSource    // Credential identifier
    }],
    // Optional user verification requirement
    userVerification?: "required" | "preferred" | "discouraged",
    timeout?: number    // Operation timeout in milliseconds
}

And returns AuthenticatorAssertionResponse:

AuthenticatorAssertionResponse {
    clientDataJSON: ArrayBuffer,    // JSON containing challenge, origin, and type
    authenticatorData: ArrayBuffer, // CBOR-encoded authenticator data
    signature: ArrayBuffer,         // Cryptographic signature
    userHandle?: ArrayBuffer        // Optional user identifier
}

Our Implementation's API

Format

Our server's /auth/start endpoint returns:

{
    "challenge": "base64url-encoded-random-bytes",
    "rp_id": "example.com",
    // Optional for discoverable credentials
    "allow_credentials": [
        {
            "type": "public-key",
            "id": "credential-id"
        }
    ]
}

And our /auth/verify endpoint accepts:

{
    "id": "credential-id",
    "response": {
        "signature": "base64url-encoded-signature",
        "authenticator_data": "base64url-encoded-authenticator-data",
        "client_data_json": "base64url-encoded-client-data",
        "user_handle": "base64url-encoded-user-handle"
    }
}

Design choices for authentication:

  • Base64url-encode all binary data for transport

  • Use snake_case in API for consistency with Rust

  • Make user_handle required to simplify user lookup

  • Support discoverable credentials by making allow_credentials optional

  • Omit timeout and user verification preferences for simplicity

The client-side JavaScript handles all necessary conversions between WebAuthn's ArrayBuffer format and our API's JSON format, using base64url encoding for binary data. This separation of concerns keeps our API clean while maintaining compatibility with the WebAuthn standard.

What's Next

While this basic implementation demonstrates the core concepts of WebAuthn Passkeys, several enhancements would make it production-ready:

Session management

In production session management using session cookie or "Authentication: bearer token" header. This will enable us to identify access from authenticated users.

OAuth2/OIDC integration

The system could integrate with OAuth2/OIDC providers like Google or Apple, enabling single sign-on and unified account management. This would allow users to seamlessly link their Passkey credentials with existing accounts.

Storage

The current in-memory storage would need to be replaced with proper databases - SQL for user credentials and Redis for temporary challenge states. This would provide the scalability and persistence needed for production use.

Conclusion

Building a WebAuthn Passkey implementation from scratch was an enlightening experience that provided deep insights into both modern authentication and Rust web development. The experience showed how standards like WebAuthn and tools like Rust can make secure authentication more accessible to developers, while still demanding careful attention to security considerations.

While implementing core functionality from scratch proved to be an invaluable learning experience, production systems should rely on established, well-tested WebAuthn libraries that have undergone security audits. The insights gained from this exercise, however, will prove valuable when working with these production libraries, as understanding WebAuthn's internals helps make better architectural decisions.

Resources